Ahoj,
planuji instalovat OS Windows na par PC, kde potrebuji omezit urcite ukony, ktere muze provadet uzivatel.
Jako jsou:
-instalace aplikaci/her
-menit nastaveni systemu
Predstavuji si, ze pri pokusu o nejaky z vyse zminenych ukonu bude uzivatel pozadan o zadani hesla administratora, jinak mu bude operace znemoznena.
Podobne omezeni aplikuji firmy pro sve zamestnance. Nezna nekdo nejakou aplikaci pomoci ktere se to da nastavit, pripadne navod na provedeni? Pro XP, VISTA, 7,...
Omezeni prav uzivatele ve Windows
- domitea
- Tvůrce článků
-
Level 4.5
- Příspěvky: 1971
- Registrován: červen 09
- Bydliště: Královehradecký kraj
- Pohlaví:
- Stav:
Offline
- Kontakt:
Re: Omezeni prav uzivatele ve Windows
Jestliže víš, jak se zakládají uživatelé v Win XP tak jim dej jen omezená oprávnějí a je to 

- alenka_v_říši_divů
- Level 6
- Příspěvky: 3201
- Registrován: únor 09
- Bydliště: Brno
- Pohlaví:
- Stav:
Offline
Re: Omezeni prav uzivatele ve Windows
Zdravím...
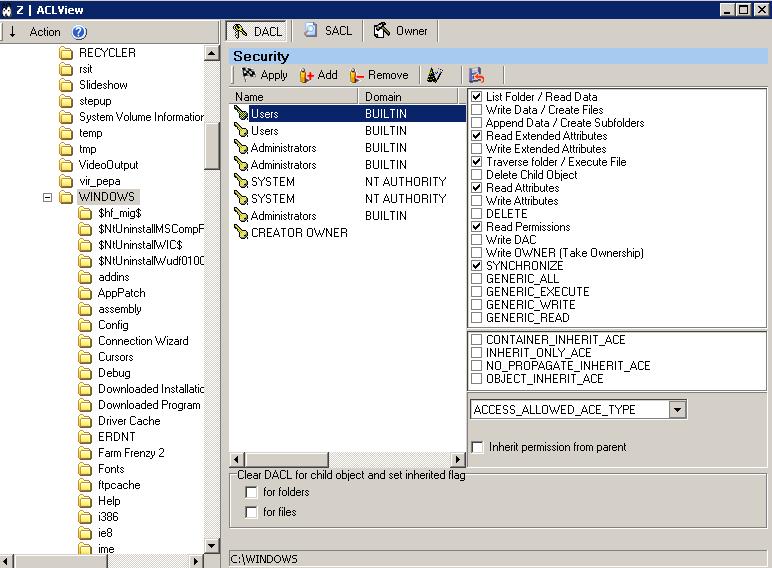
Mně vyhovuje program ACLView
Těžko by se mi bez něj nastavovali v Home Edition práva...
Teď nemám čas googlovat, ale je to na nějakých německých stránkách /asi i jinde/ ....
Kdybyž nenajdeš, tak pak mrknu.
// http://www.virenschutz.info/virenschutz ... ls-14.html
Nevím jak to ale bude s Win 7 ...
Mně vyhovuje program ACLView
Těžko by se mi bez něj nastavovali v Home Edition práva...
Teď nemám čas googlovat, ale je to na nějakých německých stránkách /asi i jinde/ ....
Kdybyž nenajdeš, tak pak mrknu.
// http://www.virenschutz.info/virenschutz ... ls-14.html
Nevím jak to ale bude s Win 7 ...
Re: Omezeni prav uzivatele ve Windows
Prosím o návod vtom programu jak nastavit aby druhý uživatel s omezením přístupem nemohl instalovat hry/programy,jít do ovládacích panelu atd...
Děkuji za odpověd
Děkuji za odpověd
- MiliNess
- člen BSOD týmu
-
Master Level 9.5
- Příspěvky: 9112
- Registrován: říjen 09
- Bydliště: Cheb
- Pohlaví:
- Stav:
Offline
Re: Omezeni prav uzivatele ve Windows
Jinak přímo ve Windows je k tomu určený nástroj "Místní zásady zabezpečení"
(Ovládací panely->Nástroje pro správu->Místní zásady zabezpečení)
(Ovládací panely->Nástroje pro správu->Místní zásady zabezpečení)
-každý má svou pravdu a ta se nemusí vždycky shodovat s tvou vlastní
-naše problémy jsou pouze v naší hlavě
-okolní svět není ani dobrý ani špatný, je mu zcela lhostejné, jestli existuješ
-nejdůležitější v životě je láska. Všechno ostatní jsou zbytečnosti
-naše problémy jsou pouze v naší hlavě
-okolní svět není ani dobrý ani špatný, je mu zcela lhostejné, jestli existuješ
-nejdůležitější v životě je láska. Všechno ostatní jsou zbytečnosti
-
- Mohlo by vás zajímat
- Odpovědi
- Zobrazení
- Poslední příspěvek
-
-
Whatsapp - omezení příchozích hovorů
od teichmann.ondrej » 23 kvě 2025 13:29 » v Programy ke stažení - 0
- 21430
-
od teichmann.ondrej
Zobrazit poslední příspěvek
23 kvě 2025 13:29
-
-
- 2
- 8697
-
od HelFix
Zobrazit poslední příspěvek
14 říj 2024 21:13
-
- 9
- 5178
-
od pcmaker
Zobrazit poslední příspěvek
06 dub 2025 16:17
-
- 1
- 659
-
od MonikaVavrova
Zobrazit poslední příspěvek
včera, 12:22
-
- 7
- 959
-
od RIKI22
Zobrazit poslední příspěvek
09 říj 2025 21:36
Zpět na “Windows 11, 10, 8...”
Kdo je online
Uživatelé prohlížející si toto fórum: Žádní registrovaní uživatelé a 14 hostů