Ahoj, mám TV Qled Android JVC 50´ a nějak mi nejde použít USB fleška. Podařilo se mi ji sice sformátovat v TV, ale vše o úložišti externím zmizelo. Fleška v PC jen se načte pod písmenem a nic s ní dál nejde dělat. Nepomůže ani Diskpart a několik dalších rad jsem zkoušel marně. V TV ji nevidím.
Fleška byla nová 16GB. Nechci nechat zamrznout další. Nevím si s tím rady.
Chci aby mi fungovala buď v TV nabo v PC.
Pomůže mi někdo co s tím? Děkuji.
Problem s TV QLed JVC Android a USB Flashdisk 16GB Vyřešeno
Problem s TV QLed JVC Android a USB Flashdisk 16GB
Žij, jako bys měl zítra zemřít. A uč se, jako bys měl žít věčně.
Re: Problem s TV QLed JVC Android a USB Flashdisk 16GB
Veškeré nestandardní formáty USB pro PC jsem vždy vyřešil přes Diskpart. I ty zformátované nějakou TV.
Je ten USB vidět va správci disků? Pak by měl diskpart fungovat.
Je ten USB vidět va správci disků? Pak by měl diskpart fungovat.
Re: Problem s TV QLed JVC Android a USB Flashdisk 16GB
Kdyz nepomuze Diskpart, tak co presne udela prikaz CLEAN v Diskpartu?
To nedokaze smazat vse vcetne vsech oddilu jen v pripade ze je flashka vadna.
To nedokaze smazat vse vcetne vsech oddilu jen v pripade ze je flashka vadna.
Re: Problem s TV QLed JVC Android a USB Flashdisk 16GB
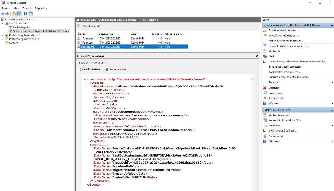
Jedná se o disk s písmenem " i ".
Ve správci disků je vidět jen dole.
V Tento počítač se taky ukáže.
V Diskpartu error - viz screeny.
Ve správci disků je vidět jen dole.
V Tento počítač se taky ukáže.
V Diskpartu error - viz screeny.
Žij, jako bys měl zítra zemřít. A uč se, jako bys měl žít věčně.
Re: Problem s TV QLed JVC Android a USB Flashdisk 16GB
Me to spis pripada jako virtualni disk od Microsoftu.
Flaska nebude hlasit "virtual disk service error".
Flaska nebude hlasit "virtual disk service error".
Re: Problem s TV QLed JVC Android a USB Flashdisk 16GB
Fleška byla nová, použil jsem jí až v TV, tam už nejde vůbec. V PC jak vidíte. V TV jsem nainstaloval nějaké aplikace pro zobrazení USB a vypadá to, že s jinou fleškou usb bude fungovat. Tahle fleška je nejspíš na odpis, škoda...
Co s tím virtuálem? Mám provést nějaké akce? Nastavení, kontrolu, povolení atd. . nevím.. díky.
Ještě jsem našel tohle:
Co s tím virtuálem? Mám provést nějaké akce? Nastavení, kontrolu, povolení atd. . nevím.. díky.
Ještě jsem našel tohle:
Žij, jako bys měl zítra zemřít. A uč se, jako bys měl žít věčně.
Re: Problem s TV QLed JVC Android a USB Flashdisk 16GB
Skús si nainštalovať a dať sem screen ,ako ho vidí ten program.
https://www.diskpart.com
https://www.diskpart.com
Re: Problem s TV QLed JVC Android a USB Flashdisk 16GB
Nerozumim, jaky program. Diskpart jsem uz daval.
Dokopal jsem systemovy disk, ted musim vyresit tohle.
viewtopic.php?f=46&t=225725
Dokopal jsem systemovy disk, ted musim vyresit tohle.
viewtopic.php?f=46&t=225725
Žij, jako bys měl zítra zemřít. A uč se, jako bys měl žít věčně.
Re: Problem s TV QLed JVC Android a USB Flashdisk 16GB
Ten program na ktery smeruje odkaz ?
Ja jsem si hned rikal, ze ten problem s bootovanim nenastal sam od sebe.
Ja jsem si hned rikal, ze ten problem s bootovanim nenastal sam od sebe.
- pcmaker
- Level 4

- Příspěvky: 1439
- Registrován: březen 18
- Bydliště: Soukromý byt
- Pohlaví:

- Stav:
Offline
- Kontakt:
Re: Problem s TV QLed JVC Android a USB Flashdisk 16GB
Faktem je, že Diskpart některé dobře "nakopnuté" flešky nevidí. Také se mi to stalo. Když už jsem ji chtěl hodit do koše, napadlo mne ještě zkusit program na kontrolu a formátování paměťových karet a ten ji dokázal zase vrátit do života. Už si ale nedokážu přesně vzpomenout o jaký soft se jednalo. Snad Flash/Drive Card tester, ale jistý si nejsem.
Re: Problem s TV QLed JVC Android a USB Flashdisk 16GB
Taky mi to uz narazilo na SD kartu a vypadalo to, ze s tim vic pracuje. Ale ted resim to druhe vlakno, protoze nemuzu pokracovat ani v tomhle. Cekam stale na konkretni postup, jak obnovit systemovy disk bez ztraty dat, ale zatim zadne info. Ale to resim tam.
Žij, jako bys měl zítra zemřít. A uč se, jako bys měl žít věčně.
Re: Problem s TV QLed JVC Android a USB Flashdisk 16GB Vyřešeno
Pokud nemas zalohu, nemuzes nic obnovit.
Potrebujeme videt obsah disku v Partition Manageru.
Potrebujeme videt obsah disku v Partition Manageru.
-
- Mohlo by vás zajímat
- Odpovědi
- Zobrazení
- Poslední příspěvek
-
-
problém s přehráváním mobilu s android 16
od SABRIK2 » 09 říj 2025 09:24 » v Mobily, tablety a jiná přenosná zařízení - 7
- 5062
-
od Alferi
Zobrazit poslední příspěvek
10 říj 2025 19:30
-
-
-
Google pixel 9 pro xl 16gb RAM a 256GB Rom
od p3v4x » 04 pro 2024 23:18 » v Mobily, tablety a jiná přenosná zařízení - 4
- 4362
-
od Martab
Zobrazit poslední příspěvek
06 pro 2024 09:34
-
-
-
Dotykový Surface 5 - 10 jádro i7 1225U, 16GB, 2TB SSD
od DeNNI85 » 30 čer 2025 11:06 » v P: Hardware - 0
- 5453
-
od DeNNI85
Zobrazit poslední příspěvek
30 čer 2025 11:06
-
-
-
Mobil Android do 3,5K Příloha(y)
od tuningrob » 13 črc 2025 19:06 » v Mobily, tablety a jiná přenosná zařízení - 6
- 7009
-
od tuningrob
Zobrazit poslední příspěvek
18 črc 2025 10:43
-
-
- 0
- 6967
-
od BigSandy
Zobrazit poslední příspěvek
22 úno 2025 07:53
Kdo je online
Uživatelé prohlížející si toto fórum: Google [Bot] a 24 hostů





