stejně jako spousta dalších lidí jsem se ani já nevyhnul aktualizaci na W 10 (když ona ta ikonka na liště byla strašně otravná
Systém jako takovej nevypadá nijak špatně... co já vím... mám ho jenom chviličku
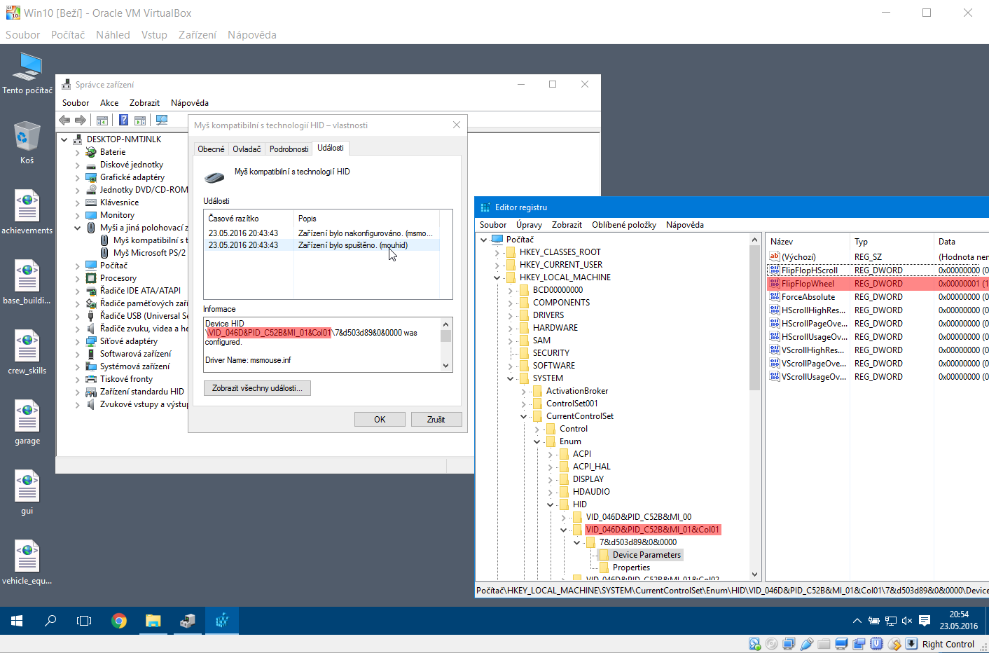
No, ale mám menší problém s nastavením myši, marně hledám nastavení citlivosti a taky mi docela vadí, že když scrolluju, tak mi to stránku posouvá obráceně - když scroluju směrem od sebe, tak se stránka posouvá směrem dolů a naopak. Pevně věřím, že se to nějako nastavit dá, ale zkrátka nevím kde
Je tu nějaká dobrá duše, která by debilovi poradila?






