RTC audio PnP listener

Místo pro vaše HiJackThis logy a logy z dalších programů…

Moderátoři: Mods_senior, Security team

Zamčeno
Uživatelský avatar
jaro3
člen Security týmu
Příspěvky: 43412
Registrován: 16 čer 2007 18:58
Bydliště: Jižní Čechy

Re: RTC audio PnP listener

Příspěvek od jaro3 »

Já si myslím , že to bude kombinace spousta vadných , podezřelých , neopravitelných sektorů a windowsXP.
Nové programy už nefungují po xp. Ty záznamy toho programu jsou možná zapisovány na ty vadné sektory , adresy , které jsou zapnány odkazují na ty poškozené sektory. To se opravit nedá , zkusil bych si udělat kopii disku na nový a pak zkusit nainstalovat znova. I když na tom xp asi budou problémy. Opravdu bych změnil OS..
Při práci s programy HJT, ComboFix,MbAM, SDFix aj. zavřete všechny ostatní aplikace a prohlížeče!
Neposílejte logy do soukromých zpráv.Po dobu mé nepřítomnosti mě zastupuje memphisto , Žbeky a Orcus.
Pokud budete spokojeni , můžete podpořit naše forum:Podpora fóra
Uživatelský avatar
bbdra
Level 3
Level 3
Příspěvky: 467
Registrován: 15 lis 2013 03:50

Re: RTC audio PnP listener

Příspěvek od bbdra »

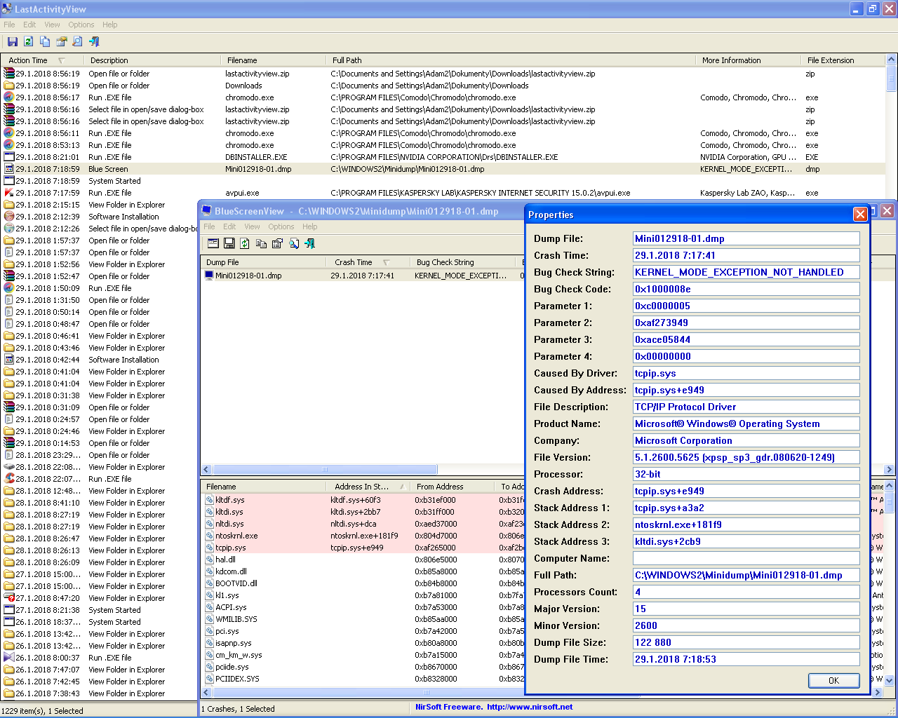
Dobře. Mám ještě prosbu. Myslíš že by se ti podařilo přijít na to jak opravit tuhle chybu? (příloha)

https://docs.microsoft.com/en-us/window ... ot-handled

Můj osobní názor. Nekompatibilní Nvidia driver s XP, nebo third-party remote control program.
Přílohy
bluescreen.PNG
Uživatelský avatar
jaro3
člen Security týmu
Příspěvky: 43412
Registrován: 16 čer 2007 18:58
Bydliště: Jižní Čechy

Re: RTC audio PnP listener

Příspěvek od jaro3 »

Problém bude s Kasperky Lab. Zkus ho odinstalovat.
Při práci s programy HJT, ComboFix,MbAM, SDFix aj. zavřete všechny ostatní aplikace a prohlížeče!
Neposílejte logy do soukromých zpráv.Po dobu mé nepřítomnosti mě zastupuje memphisto , Žbeky a Orcus.
Pokud budete spokojeni , můžete podpořit naše forum:Podpora fóra
Uživatelský avatar
bbdra
Level 3
Level 3
Příspěvky: 467
Registrován: 15 lis 2013 03:50

Re: RTC audio PnP listener

Příspěvek od bbdra »

Ok, díky.
Zamčeno

Zpět na „HiJackThis“